Adobe ปล่อยอัปเดตแอปตัดต่อวิดีโอ Premiere Pro ที่มาพร้อม Productions ใหม่ที่จะช่วยปรับปรุงเวิร์คโฟล์ให้ดียิ่งขึ้นและเพิ่มการสร้างข้อความ 3 มิติ
Adobe อัปเดต Premiere Pro ใหม่
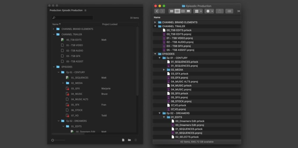
Premiere Pro เวอร์ชันใหม่มาพร้อมกับฟีเจอร์ Productions ที่ช่วยปรับปรุงเวิร์คโฟล์การทำภาพยนตร์ให้มีความยืดหยุ่นและปรับตามขนาดโปรเจคต์ได้ สำหรับโปรเจคที่มีเวิร์คโฟล์ขนาดใหญ่และซับซ้อน Productions จะช่วยแบ่งย่อยโปรเจคต์และเชื่อมต่อการทำงานเข้าด้วยกันทั้งหมด และสามารถทำงานร่วมกับทีมงานคนอื่น ๆ ได้ง่ายมากขึ้น

ชมวิดีโอฟีเจอร์ Productions
ในเวอร์ชันนี้ยังได้เพิ่มฟีเจอร์ Dimension ที่เป็นเอ็นจิ้นสร้างข้อความแบบ 3 มิติ นักออกแบบสามารถปรับคุณสมบัติต่าง ๆ ของรูปร่างได้ ได้ว่าจะเป็นขนาด ความลึก ส่วนประกอบ มุมต่าง ๆ รวมถึงวัสดุและพื้นผิวด้วย

ทาง Adobe ยังได้จัด Livestream ให้ผู้สอนหลายคนมาสาธิตการใช้งานฟีเจอร์ Productions ใหม่นี้ด้วย และช่วงสถานการณ์ของ COVID-19 นี้ทาง Adobe ก็ได้เปิดให้ใช้ Team Projects ใน Premiere Pro และ After Effects ฟรี สำหรับผู้ใช้ Creative Cloud แบบบุคคล ตั้งแต่วันนี้ – 17 สิงหาคม 2020 รวมถึงกิจกรรมอื่น ๆ อีกมากมาย เช่น สมุดระบายสีรายสัปดาห์ฟรี, บล็อกสำหรับช่างภาพ, บล็อกสำหรับนักออกแบบ
ขอบคุณ 9to5mac
 
					